SudGIP互动小游戏接入平台文档
客户端
客户端快速接入
iOS
Android
Web
Flutter
客户端文档
API
SudGIP
ISudCfg
ISudFSTAPP
ISudFSMMG
onGetGameCfg
onGetGameViewInfo
旧版(1.6.0版本之前)
FAQ
SudMGP
APP状态转换器 ISudFSTAPP
通用状态 notifyStateChange
砂砂舞 notifyStateChange
棒球 notifyStateChange
火箭 notifyStateChange
MG状态机 ISudFSMMG
通用状态-游戏 onGameStateChange
通用状态-玩家 onPlayerStateChange
你画我猜
砂砂舞
火箭
棒球
客户端SDK下载
客户端Demo下载
FAQ
大模型游戏互动
简介
Android
iOS
Web
音频和语音识别
"狼人杀"&"谁是卧底"RTC接入
即构Android语音识别接入
即构iOS语音识别接入
声网4.xAndroid语音识别接入
声网4.xiOS语音识别接入
声网3.xAndroid语音识别接入
声网3.xiOS语音识别接入
腾讯云Android语音识别接入
腾讯云iOS语音识别接入
火山Android语音识别接入
火山iOS语音识别接入
网易云信Android语音识别接入
网易云信iOS语音识别接入
游戏多语言
控制台使用
隐私政策声明
发布日志
iOS
Android
Web
服务端
快速接入
Java
Go
Node
C#.Net
SDK
Java
Go
Node
C#.Net
Https服务回调
get_sstoken
update_sstoken
get_user_info
report_game_info
get_account
get_score
update_score
消息通知
房间用户变更通知
单场游戏开始通知
单场游戏结算通知
用户结算通知
订单状态变更通知
订单状态批量变更通知
竞价结果通知
房间玩法规则设置通知
游戏过程事件通知
玩家状态事件通知
游戏中玩家连接状态通知
座位状态变更通知
玩家画图数据通知
大模型AI创建结果通知
大模型游戏局势总结通知
弹幕-连接关闭
弹幕-客户端开始
弹幕-客户端关闭
弹幕-游戏准备
弹幕-游戏开始
弹幕-游戏结束
回调验签说明
游戏扩展信息说明
角色说明
用户拓展参数说明
游戏拓展参数说明
玩法规则说明
API
获取服务端接口API配置
认证请求头Authorization实现方式
获取游戏列表(新版)
获取游戏信息(新版)
查询游戏上报信息(新)
分页获取房间内游戏上报信息
推送事件到游戏服务
推送事件列表
用户加入
用户退出
用户准备/取消准备
游戏开始
队长更换
用户踢人
游戏结束
游戏玩法设置
加入AI
获取房间座位列表
快速开始游戏
房间清理
游戏创建
游戏删除
刷新玩家道具
子模式更换
批量用户加入
添加大模型AI
大模型AI退出游戏
画图清除
游戏内付费下单
批量创建订单
查询订单
游戏内带入积分API (德州扑克专业版, TeenPatti专业版)
游戏内付费下单
查询订单
查询用户结算信息
查询单场游戏基础信息
查询单场游戏内的所有局id
弹幕游戏服务端API
初始化
发送指令
王者战争
弹幕
礼物
点赞
生肖大战
弹幕
礼物
点赞
鲨鲨特工队
弹幕
礼物
点赞
刷新
查询排行榜
大模型服务端API
资源库
角色
音色
创建音色
训练音色
查询音色
创建AI角色
查询AI角色
服务端Demo下载
错误码
自行实现鉴权方式
服务端更新日志
本书使用 GitBook 发布
Android
#
Android 快速开始
1. 需要联系Sud.Tech为业务分配
appId
、
appKey
、
appSecret
2.
QuickStart 源代码和文档
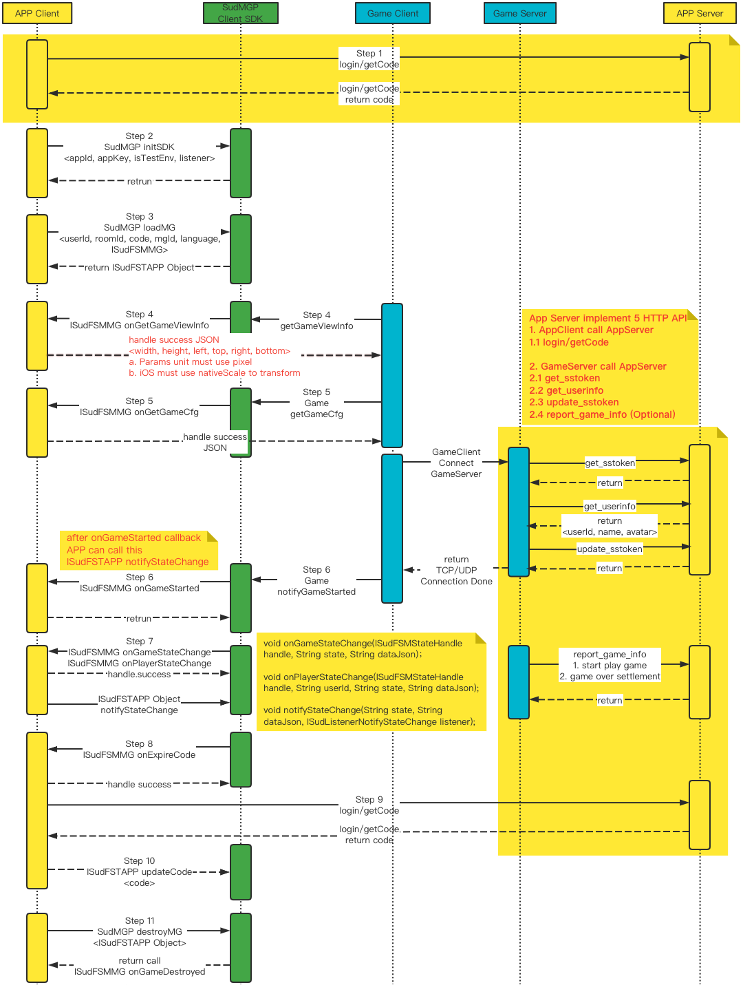
3. API调用时序图
results matching "
"
No results matching "
"