#

Quick start for Web
1. Contact Sud.Tech to obtain appId, appKey, appSecret for your service.
2. Install sudmgp-sdk-js and the new Demo QuickStart, the demo project Hello-sud-plus-h5.
3. Import the SDK into the project.
npm install sudmgp-sdk-js
import {SudMGP} from 'sudmgp-sdk-js'
4. Initialize the SudMGP. For details, see QuickStart.
5. Integrate lifecycle callbacks of the SudMGP and add the game view to the native layout. For details, see QuickStart.
6. Load the game using the SudMGP. For details, see QuickStart.
7. Optional: Implement ISudFSMMG. For details, see QuickStart.
8. Optional: Implement ISudFSTAPP. For details, see QuickStart.
9. Destroy Game with the SudMGP. For details, see QuickStart.
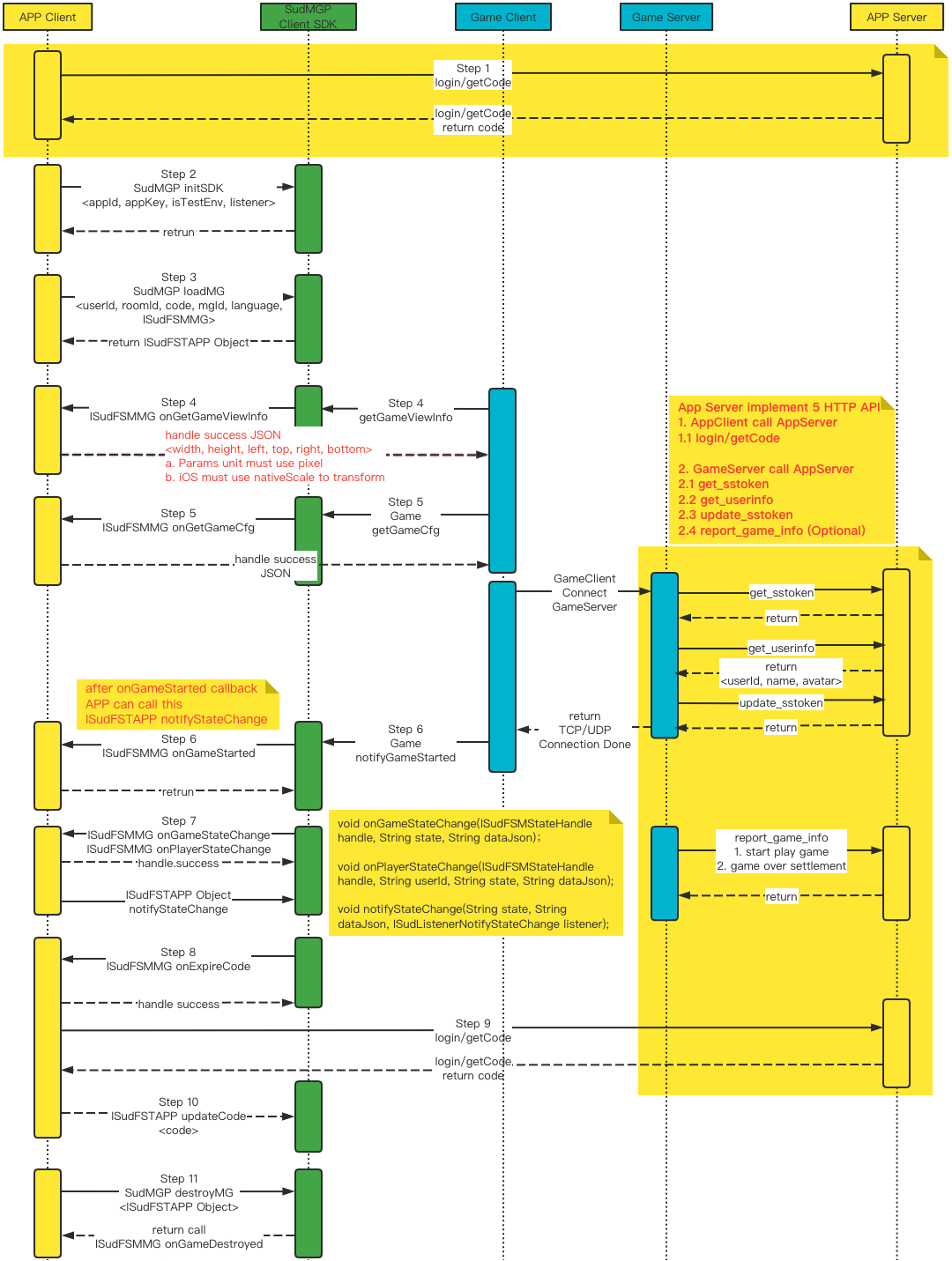
10. Call sequence diagram of APP Cient and SudMGP
